Ansible Series Chapter1: The introduction of Ansible Automation Platform 2(RHAAP2)
Introduction to Red Hat Ansible Automation Platform 2
What is the Red Hat Ansible Automaion Platform2?
An enterprise-grade automation platform that offers a complete set of integrated automation tools and resources.
It provides a new level of customisation and control, delivering a higher standard of automation experience.
What could you do with Ansible Automation Platform2?
Accelerating business outcomes through automation
Achieving automation in team collaboration and orchestration
Realising automation for scalable growth and innovation
The components of Ansible Automation Platform2
Ansible Core
Ansible Core is the core component of the Ansible project, primarily responsible for automation configuration management, application deployment, and task execution.
It provides the basic functionality to run Ansible Playbooks.
Ansible Content Collections
Modules, roles, and plugins form a collection of resources.
Automation Content Navigator
Introducing the
new top-level tool,ansible-navigator, for developing and testing Ansible Playbooks. This tool replaces and extends several commands, including theansible-playbook,ansible-playbook,ansible-inventory,ansible-config,ansible-doc, etc.Navigator
runs playbooks within a container, separating the Ansible control node from the automation execution environment in which it operates. This allows different automation execution environments to accommodate varying Python environment requirements.
Automation Execution Environments(EE)
EE is a container image that includes Ansible Core, Ansible Content Collections, and any required Python libraries for running playbooks.

ansible-builder: This command is used to create an image.Eg. We use
Dockerfileto build up an image in docker-engine. While, we useContainerfilein podman. Depend on what kind of container management tool do you use.ansible-navigator: This command will run the playbook in EE.Eg.
sunhaoyang.ymlis the playbook you could specify in the command. While, you could use the option--eeito specify the execution environment as you want at the same time.1
ansible-navigator run sunhaoyang.yml -m stdout --eei ee-supported-rhel8:latest
Automation Controller
The Automation Controller, previously known as Red Hat Ansible
Tower (Open source:AWX), provides acentral locationfor running playbooks. It offers aweb UIandREST API, which can be used for configuring, running, and evaluating automation jobs.The new Automation Controller
separates the control node from the automation execution environment.

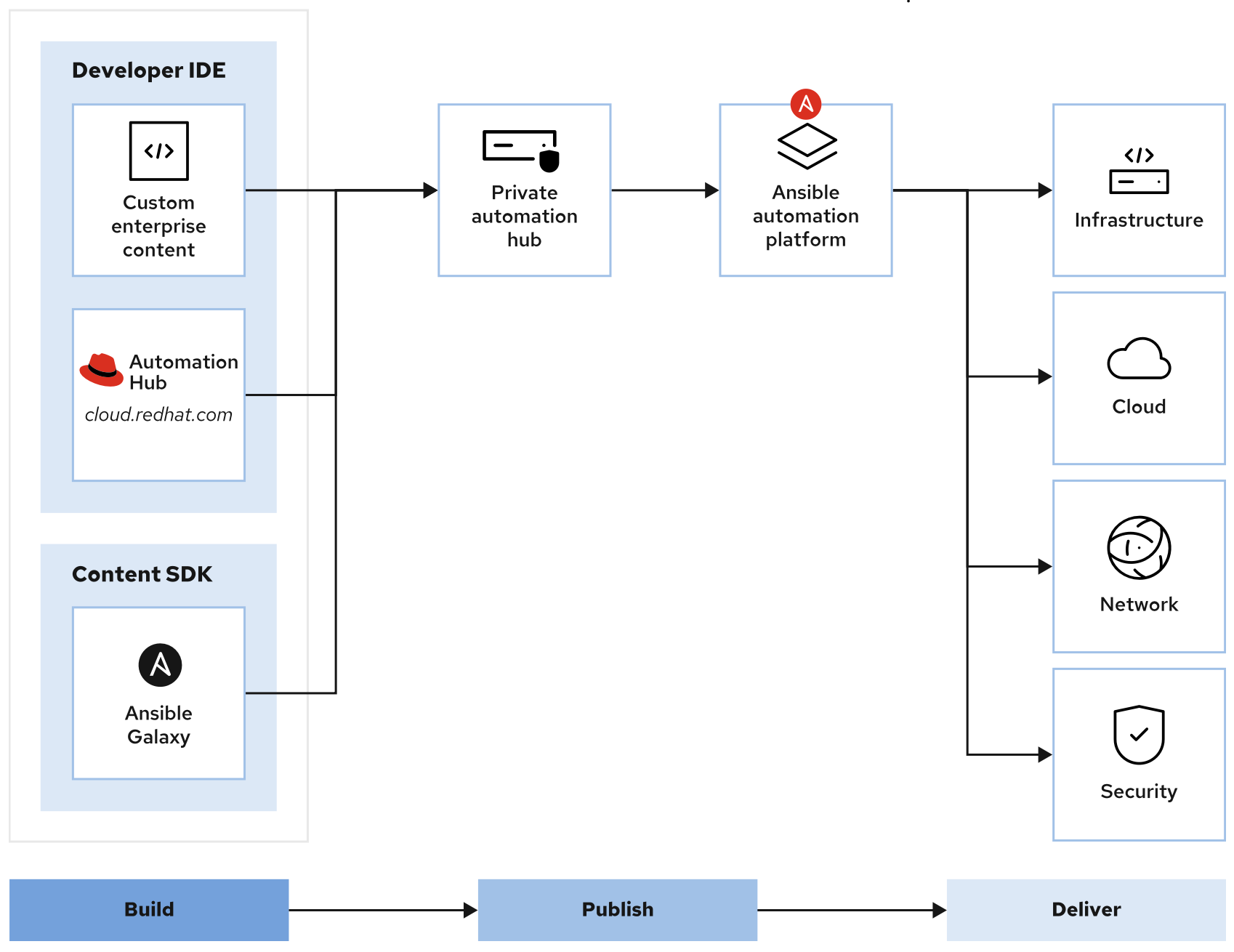
Automation hub
The Ansible Automation Hub is a platform for managing and distributing automation content. It provides a way to manage and distribute automation content,
similar to an online repositoryfrom which content can be downloaded.Public service access is available on
console.redhat.com, providing Red Hat-certified Ansible content collections.In the practice environment, eg.
hub.lab.example.comserves as a private automation hub for managing private Ansible content collections.








